cancel
Showing results for 
Search instead for 
Did you mean: 

Defining enum type compiles ok, but STM32CubeIDE flags syntax error

StevenG
Associate III

Defining the underlying type of an enumeration has been a difficult task until C23 added the feature.  Previously different compilers used different methods and results could vary unexpectedly.

 

As seen in the image below, STM32CubeIDE v 1.19.0 can recognize this C23 feature and flag mistakes, such as the out-of-range value 0x101 for the 8-bit enum.

StevenG_0-1760451686376.png

As seen in the gcc output below, the mistake is caught by gcc:

StevenG_1-1760451743024.png

This is all as it should be.  The problem is when I remove the fake out-of-range command, gcc works as expected but STM32CubeIDE flags a syntax error:

StevenG_2-1760451874411.png

The build finished with no errors or warnings so gcc 13 understands at least this part of the C23 standard.

StevenG_3-1760452017611.png

Is there a configuration within STM32CubeIDE to prevent displaying a Syntax error for code the compiler understands?

 

PS

  I checked the generated assembly and it appears that the correct 8-bit code (ldrb) is being generated:

StevenG_4-1760452219105.png

 

 

 

16 REPLIES 16
Ghofrane GSOURI
ST Employee

Hello @StevenG 

First let me thank you for posting.

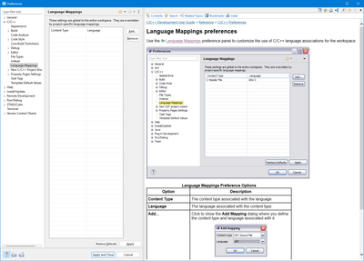
As shown in the screenshot below ,  STM32CubeIDE 1.19.10 supports the following C language standards:

  • ISO C90 / ANSI C89
  • ISO 9899:199409
  • ISO C99
  • ISO C11
  • ISO C17
  • ISO C18
  • GNU extensions for each of the above (e.g., GNU99, GNU11, GNU17, GNU18)

GhofraneGSOURI_0-1760518814408.png

C23 is not listed: The latest standard available is C18 (ISO C18 or GNU18).

The enum underlying type syntax (enum E : unsigned char { ... }) will not be supported by the current toolchain and will result in a syntax error.

THX

Ghofrane

To give better visibility on the answered topics, please click on Accept as Solution on the reply which solved your issue or answered your question.

Andrew Neil
Super User

Note that the syntax highlighting in the editor is separate from the compiler - so even if you do install a compiler which handles C23, the editor syntax checking may not.

This comes up fairly often; eg,

CubeIDE incorrectly flags __attribute__((fallthrough)) as syntax error.

 

PS:

May well be a general Eclipse thing, rather than CubeIDE specific:

https://github.com/eclipse-cdt/cdt/issues/1128#:~:text=Is%20the%20C23%20dialect%20supported%3F%20It%20looks%20like%20I%20can%20set%20a%20C23%20standard%20in%20the%20compiler%20settings%20and%20clang%20has%20no%20issue%20compiling%20C23%20code.%20However%2C%20the%20editor%20does%20not%20look%20like%2...

A complex system that works is invariably found to have evolved from a simple system that worked.
A complex system designed from scratch never works and cannot be patched up to make it work.

Correct.  The gcc compiler/linker did the right thing as the assembly showed (which is why I included that image).

 

The problem lies within either Eclipse's or STM32CubeIDE's syntax highlighter. 

 

My question was if there was a switch somewhere within STM32CubeIDE to tell the syntax highlighter what standard to follow.

Note that the current toolchain does support the syntax, it appears it's just STM32CubeIDE's syntax highlighter that does not.

 

Is there any plan to update the syntax highlighter or a way to adjust how the syntax highlighter works?


@StevenG wrote:

My question was if there was a switch somewhere within STM32CubeIDE to tell the syntax highlighter what standard to follow.


I haven't found one.

You can turn off the error highlighting completely:

https://stackoverflow.com/questions/802410/why-does-eclipse-cdt-say-syntax-error-but-compilation-no-problem#:~:text=Alternatively%20you%20can%20turn%20off,for%20C/C%2B%2B%20Indexer%20Markers.

A complex system that works is invariably found to have evolved from a simple system that worked.
A complex system designed from scratch never works and cannot be patched up to make it work.
Andrew Neil
Super User

Does this help: https://stackoverflow.com/a/50128081 ?

It's not entirely clear (to me) what this actually does - is it telling Eclipse to use the GCC preprocessor/parser instead of its own built-in one?

The Eclipse online help seems no more informative:

AndrewNeil_0-1760605870873.png

 

A complex system that works is invariably found to have evolved from a simple system that worked.
A complex system designed from scratch never works and cannot be patched up to make it work.
bramble
Senior

Not sure if I'm missing something here, but there is a syntax error in your "corrected" version isn't there? You have a comma after 0x43, which is not strictly correct as it's the last item in the enum.

A trailing , is ok in an enum list (but not required).

Exactly, the parser running in the background of the editor is not the target toolchain.
I came across this issue with most of the Eclipse-based IDE I used. Which is one of serveral reasons I dislike Eclipse.