cancel
Showing results for 
Search instead for 
Did you mean: 

stm32F0x1 96MHz Timer

tergu
Associate II
Posted on December 21, 2015 at 11:58

Hi,

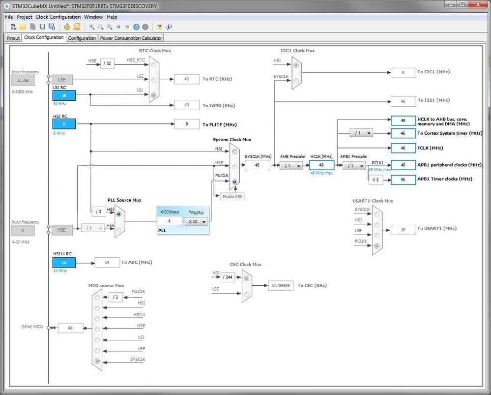
From what I read in the datasheets I suspect that I can run the timers at 48MHz. Is there a way to let the timers (a timer) run with 96MHz? I stumbled across that when I played around with Cube.

Best regards,

Christian.

0690X000006033DQAQ.jpg
This discussion is locked. Please start a new topic to ask your question.
2 REPLIES 2
waclawek.jan
Super User
Posted on December 21, 2015 at 12:08

Of course not, this is just incompet^H^H^H^H^H^H^H^Hmistake of CubeMX makers.

To quote from RM0091 Rev.8, both Fig11 and and Fig12 for the timer clock say:

???????????????????

??????????????

which in turn is a buggy PDF creator used to generate the datasheet. Rewriting this manually:

If (APB1 prescaler = 1) x1 else x2.

IMO this is clear enough.

JW

tergu
Associate II
Posted on December 21, 2015 at 12:50

...just what I thought. Thanks.