cancel
Showing results for 
Search instead for 
Did you mean: 

No Target Connection and DLL ERROR

MDaya.2
Associate II

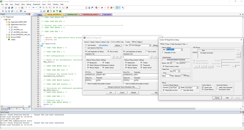
I cant debug because I have some errors NO TARGET CONNECTİON AND DLL
_legacyfs_online_stmicro_images_0693W00000bk5U1QAI.png
_legacyfs_online_stmicro_images_0693W00000bk5ThQAI.png

This discussion is locked. Please start a new topic to ask your question.
1 ACCEPTED SOLUTION

Accepted Solutions

The connectivity here is entirely wrong.

Those are supposed to house jumpers connecting the On-board ST-LINK to the STM32F407

One side of them connect to the F103 on the board.

Pull a schematic for the board, and review.

Should be able to find under "CAD Resources" tab of STM32F407I-DISC product page.

Make sure you've got a viable USB Cable and Port, not a charging cable.

Put the jumpers back on these pins, as it was delivered.

Install STM32 Cube Programmer

Make sure the ST-LINK is found under Device Manager

Try to connect with STM32 Cube Programmer

Tips, Buy me a coffee, or three.. PayPal Venmo
Up vote any posts that you find helpful, it shows what's working..

View solution in original post

3 REPLIES 3

The connectivity here is entirely wrong.

Those are supposed to house jumpers connecting the On-board ST-LINK to the STM32F407

One side of them connect to the F103 on the board.

Pull a schematic for the board, and review.

Should be able to find under "CAD Resources" tab of STM32F407I-DISC product page.

Make sure you've got a viable USB Cable and Port, not a charging cable.

Put the jumpers back on these pins, as it was delivered.

Install STM32 Cube Programmer

Make sure the ST-LINK is found under Device Manager

Try to connect with STM32 Cube Programmer

Tips, Buy me a coffee, or three.. PayPal Venmo
Up vote any posts that you find helpful, it shows what's working..
MDaya.2
Associate II

Thankss I solved when ı changed the only power cable :D