cancel
Showing results for 
Search instead for 
Did you mean: 

STM32F7 CAN BUS Rx Interrupt not triggering

FUs.1
Associate III

PREMISE: I have experience with other communication protocols but very little with CAN so I am not completely sure how to set the prescaler and other parameters.

GOAL: I want to read a sensor (namely the airspeed sensor ASPD-DLVR) through the CAN BUS. The connection is straightforward since I am using the JST-GH connector that comes with the sensor and with my board (pixhawk4).

PROBLEM: The interrupt does not trigger.

CONTEXT:

I have tested with a scope that there is traffic on the pins.

I set up the CAN pin as stated on the pixhawk4 datasheet (PI9 for the CAN1_RX and PH13 for the CAN1_TX).

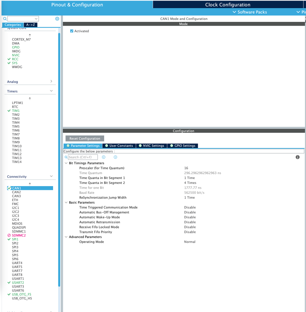
I set up a simple application from the STM32CubeMx as shown in the pictures below.

In addition, I have added the following code to the MX_CAN1_Init() function:

//In the MX_CAN1_Init function
 
CAN_FilterTypeDef canfilterconfig = {0};
 
    canfilterconfig.FilterActivation     = CAN_FILTER_ENABLE;
    canfilterconfig.FilterBank           = 0; // which filter bank to use from the assigned ones
    canfilterconfig.FilterFIFOAssignment = CAN_FILTER_FIFO0;
    canfilterconfig.FilterIdHigh         = 0x0000;
    canfilterconfig.FilterIdLow          = 0x0000;
    canfilterconfig.FilterMaskIdHigh     = 0x0000;
    canfilterconfig.FilterMaskIdLow      = 0x0000;
    canfilterconfig.FilterMode           = CAN_FILTERMODE_IDMASK;
    canfilterconfig.FilterScale          = CAN_FILTERSCALE_32BIT;
    canfilterconfig.SlaveStartFilterBank = 13; // how many filters to assign to the CAN1 (master can)
 
    if(HAL_CAN_ConfigFilter(&hcan1, &canfilterconfig) != HAL_OK)
    {
        Error_Handler();
    }
    if(HAL_CAN_Start(&hcan1) != HAL_OK)
    {
        Error_Handler();
    }
    if(HAL_CAN_ActivateNotification(&hcan1, CAN_IT_RX_FIFO0_MSG_PENDING) != HAL_OK)
    {
        Error_Handler();
    }

0693W00000GWoG2QAL.png0693W00000GWoFnQAL.png0693W00000GWoFiQAL.png

This discussion is locked. Please start a new topic to ask your question.
1 REPLY 1
OAbou.1
Associate

Did you end up finding the solution?

I am having the exact same problem. I can clearly see the packet on the RX pin with an oscilloscope, but the interrupt handler is not being called. However, it does get called in loopback mode.