cancel
Showing results for 
Search instead for 
Did you mean: 

Powering STM32H745 with bypass

vnaik792014
Associate

<Moved from this thread.>

Just to confirm, did anyone else got success by using:

vnaik792014_0-1769045373631.png

 for STM32H745, to safely power the uC with just LDO no SMPS ?

 

 

3 REPLIES 3
TDK
Super User

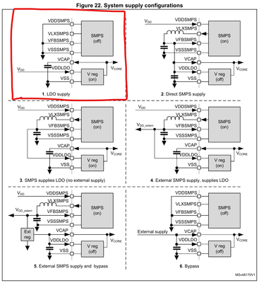
All of the power schemes given in the reference manual are functional and can be used to power the chip, including the one you show.

The picture you showed is Bypass mode, not powered from the LDO. This means you have to generate the correct VCAP voltage externally. This works but is not common.

If you want the standard LDO configuration, it can be seen on the top left.

TDK_0-1769048061630.png

 

If you feel a post has answered your question, please click "Accept as Solution".

I use also this one @TDK marked in red.

I attached two   pictures how I connect the uC which is in a series product and work very well.

Screenshot 2026-01-22 072306.png

Screenshot 2026-01-22 072257.png

Andrew Neil
Super User

In addition to the Datasheet and Reference Manual (already mentioned by @TDK ), see also:

Application note AN4938, "Getting started with STM32H74xI/G and STM32H75xI/G MCU hardware development"

There's a whole section on power supplies:

AndrewNeil_0-1769073554858.png

 

A complex system that works is invariably found to have evolved from a simple system that worked.
A complex system designed from scratch never works and cannot be patched up to make it work.