cancel
Showing results for 
Search instead for 
Did you mean: 

HOW TO FIX THIS ERROR?

LĐạt.1
Associate

Hi,

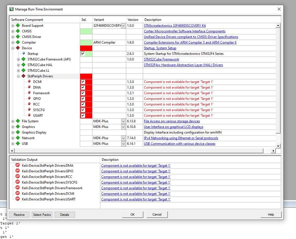
I used this guy's github code, it's about taking pictures with ov7670 and sending to stm32f407VG buffer. But when downloading the code to the computer and testing it, it fails. In the Device section displayed in red like so.

Here is that Github link and the answer of the owner of this code, but i don't understand what he said, i followed his answer but it failed

https://github.com/furknclk/OV7670_STM32F407VGDISC

0693W00000AOViqQAH.jpg0693W00000AOViDQAX.jpg0693W00000AOVj0QAH.jpg 

This discussion is locked. Please start a new topic to ask your question.
2 REPLIES 2
Pavel A.
Super User

The missing components are in "StdPeriph drivers". This pack is not installed.

It is not related to DSP. It is not a part of "Cube" library v 1.8, 

--pa

0693W00000AOWjQQAX.jpgYou mean this file?