Others: STM32 MCUs related

Find out more about STM32 implementations with external components, discuss use cases, and discover how to use new tools and ST components.

cancel
Showing results for 
Search instead for 
Did you mean: 

Forum Posts

TrueStudio_v9.3 for linux - https://www.st.com/en/development-tools/truestudio.html seems to be broken. I have been downloading it four times on two computers with Debian and Ubuntu and after unzipping received such message:

sudo ./TrueSTUDIO[sudo] password for eureka: ./TrueSTUDIO: 1: �zb�Yy׷G�j�ZQ�n��: not found./TrueSTUDIO: 3: Syntax error: Unterminated quoted stringmd5sum ./TrueSTUDIOd278f70667a1a216f2fc7f2ee4657996 ./TrueSTUDIO

MGoclo by Associate
  • 762 Views
  • 1 replies
  • 0 kudos

Resolved! STM32L08xx EEPROM write fail

Dear,on STM32L083 I use internal eeprom. I found out, that when I use functionHAL_FLASHEx_DATAEEPROM_Programand during execution of this function the power voltage of mcu falls down (uplugged battery from device) - then in eeprom are saved wrong data...

JJRR by Senior
  • 1771 Views
  • 6 replies
  • 0 kudos

Resolved! how about the MCU using flash

I'm wanting to save user data (less than 50bytes) and factory data (less than 100bytes) to internal flash, however the user data may changes everyday and it may overrun datasheet's 10 K erases and writes. So whether the MCU or the other flash sectors...

0693W00000LzJQYQA3.png

Failure at line 13 in Target software startup scripts

Hello,I use STM32F407 MCU and when debugging with Attolic True studio v 9.3.0 I SOMETIMES got following error:Failure at line 13 in Target software startup scriptsError finishing flash operation. I attach linker and startup files.Any help will be app...

LPola.1 by Associate II
  • 1147 Views
  • 1 replies
  • 0 kudos

hello, I am using stm while controlling a device and after working conditions for a while, I saw that the software made itself like this. I have not encountered it on other devices. When I put the software on the processor again,it gets fixed,what reason?

That is part of broken softwareD8 0A 00 20 CD 02 00 08 00 00 00 00 00 00 00 00 00 00 00 00 00 00 00 00 00 00 00 00 00 00 00 00 00 00 00 00 00 00 00 00 00 00 00 00 00 00 00 00 00 00 00 00 00 00 00 00 00 00 00 00 00 00 00 00 00 00 00 00 00 00 00 00 00 ...

0693W00000Lz1QVQAZ.png

support package for STM32F107RET6

Hello everyone. I am using latest version of Keil to program a STM32F107RET6, but this device is not supported. I just wanted to know that is there any support package for STM32F107RET6 devices in Keil or IAR or other IDEs.

aaa.2 by Associate
  • 1022 Views
  • 2 replies
  • 0 kudos

Debugging STM32G0

Hello, Currently I'm working on a system using the : STM32G0B1.I'm encountering some Hardfaults, for what I've seen on G0 finding the source of the hardfaults is complicated. I've used an code of type :typedef struct{ TByte rSHCSR_name[4]; TLongW...

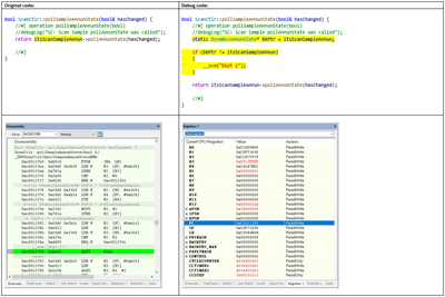
0693W00000Ly0FKQAZ.png 0693W00000Ly0QIQAZ.png
Sego2 by Associate III
  • 1854 Views
  • 4 replies
  • 0 kudos

STM32H7A3ZI __enable_interrupt() , __disable_interrupt() and __get_interrupt_state() function defination not found error in IAR IDE

Hello Community,I am getting no defination found error for below function for STM32H7A3ZI MCU in IAR IDE.__get_interrupt_state()__set_interrupt_state()__enable_interrupt()__disable_interrupt()Can anyone help to understand the problem. Thanks in Advan...