cancel
Showing results for 
Search instead for 
Did you mean: 

How to introduce IIS3DWB and IISDH

AGasc.2
Associate II

Hello, I'm working with the STEVAL-STWINKIT and I need to use some accelerometers like IIS3DWB and IISDH. I try to add the software packs using the .ioc (software packs -> select components -> board parts -> X CUBE MEMS1) but they never appear.

0693W000005AKYXQA4.pngI don't know if this means that the software packs that appear are equivalent to those I need. How should I proceed?

This discussion is locked. Please start a new topic to ask your question.
5 REPLIES 5
Eleon BORLINI
ST Employee

Hi @AGasc.2​ ,

please note that you are selecting the X-CUBE-MEMS1 function pack, which runs on and doesn't support the STWINKT1.

The X-CUBE-MEMS1 pack runs on the X-NUCLEO-IKS0xAy family boards, which don't natively embed the IIS3DWB and IISDH.

You should try with other firmware function packs such as the FP-IND-PREDMNT1, which is designed for the STEVAL-STWINKIT1 tool.

-Eleon

AGasc.2
Associate II

Hi Eleon,

Thank you for your answer, I have been watching the software and it is what I need. I have been trying to add it to my project but I don't see how can I do it. I have tried to add it by manage software packs -> From Local but I get this.

0693W000005AcdrQAC.pngHow should I do it?

Hi @AGasc.2​ ,

I'm afraid that you have to and, after that, you have to add your libraries/drivers "by hand" in the project files.

But the FP-IND-PREDMNT1 package, or also the STSW-STWINKT01, both of which run on the STWINKT, already include the drivers for the IIS3DWB and IISDH devices, so you don't need to add any other function packs. For example, you can run the application you can find in the \Projects\HS_DataLog folder for the STSW-STWINKT01 package.

-Eleon

AGasc.2
Associate II

Hi @Eleon BORLINI​ ,

I have been trying to add these files but I have not succeded. The program keeps giving me these 17 errors, even though the file iis2mdc.h does exist.

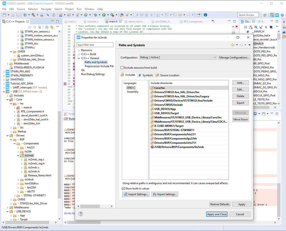
0693W000005BUtcQAG.png I have also tried to add in properties (for iis2mdc) -> C/C++ General -> Paths and symbols -> Includes, the path of the workspace where the file is found, but I still get the errors.

0693W000005BUz6QAG.pngWhat can I do to solve this and being able to use these sensors?

Hi @AGasc.2​ ,

in the STWIN HS_DataLog example of the STSW-STWINKT01 pack both the sensors of your interest are configured.

0693W000005CnWAQA0.pngYou can find this example in: Projects\HS_DataLog\STM32CubeIDE\HS_DataLog

-Eleon