STMicroelectronics Community
FAQsSign In
  • Product forums
    • STM32 MCUs
      • STM32 MCUs Products
      • STM32 MCUs Boards and hardware tools
      • STM32 MCUs Software development tools
      • STM32 MCUs Embedded software
      • STM32 MCUs TouchGFX and GUI
      • STM32 MCUs Motor control
      • STM32 MCUs Security
      • STM32 MCUs Wireless
      • Others: STM32 MCUs related
    • STM32 MPUs
      • STM32 MPUs Products and hardware related
      • STM32 MPUs Embedded software and solutions
      • STM32 MPUs Software development tools
    • MEMS and sensors
      • MEMS (sensors)
      • Imaging (sensors)
    • Automotive and Transportation
      • Automotive MCUs
      • AutoDevKit Ecosystem
      • GNSS positioning
    • Edge AI
    • Interface and connectivity ICs
    • Power management
    • ST25 NFC/RFID tags and readers
    • STM8 MCUs
    • Others: hardware and software
    • Analog and audio
  • Knowledge base
    • STM32 MCUs
    • STM32 MPUs
    • MEMS and sensors
    • Analog and audio
    • EMI filtering and signal conditioning
    • Interface and connectivity ICs
    • Power management
    • Quality & reliability
  • Learning
    • STM32 online courses
    • MEMS online courses
  • About
    • Community guidelines
    • Feedback forum
    • Community blog
    • Super User Program
      • About the program
  • Developer news
cancel
Turn on suggestions
Auto-suggest helps you quickly narrow down your search results by suggesting possible matches as you type.
Showing results for 
Search instead for 
Did you mean: 
  • STMicroelectronics Community
  • Albums for Community
  • Images in Public (trishuynh)
  • My Images for trishuynh

My Images for trishuynh

  • Albums
  • All Images
Image Options
  • Flag Image for Review
  • Bookmark
  • Subscribe to RSS Feed

Album: Public (trishuynh)

by trishuynh
trishuynh_0-1716714115632.png
trishuynh_1-1716714144960.png
trishuynh_0-1716832251367.png
trishuynh_0-1717002716118.png
trishuynh_1-1717003008430.png
trishuynh_2-1717003029420.png
trishuynh_3-1717003045365.png
trishuynh_4-1717003053762.png
trishuynh_5-1717003076761.png
trishuynh_6-1717003087941.png
trishuynh_7-1717003124466.png
trishuynh_8-1717003133876.png
trishuynh_9-1717003142774.png
trishuynh_10-1717003162562.png
trishuynh_0-1717003425423.png
trishuynh_0-1730455880757.png
trishuynh_1-1730455908832.png
trishuynh_0-1732268547110.png
trishuynh_1-1732268555046.png
trishuynh_0-1732609969925.png
trishuynh_1-1732610078540.png
trishuynh_0-1732787426513.png
trishuynh_1-1732787491355.png
trishuynh_2-1732787549910.png
trishuynh_0-1735117375974.png
trishuynh_1-1735117446973.png
trishuynh_0-1745502720939.png
B0DD33E0-7C77-4499-889B-80EC01C30E77.jpeg
A250869F-3020-43A6-B1E4-128C7FD97946.jpeg
trishuynh_0-1757088192774.png
trishuynh_0-1716714115632.png
trishuynh_0-1716714115632.png
Next
Added ‎2024-05-26 2:01 AM
0 Kudos
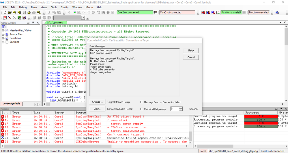
Posted in: SPC58EC No JTAG client found ! in windows 10 - ( ‎2024-05-26 2:05 AM )

You must be a registered user to add a comment on this image. If you've already registered, sign in. Otherwise, register and sign in.

  • Comment
Top
STMicro-logo

About STMicroelectronics

  • Who we are
  • Investor relations
  • Sustainability
  • Innovation & technology
  • Careers
  • Blog
  • General terms and conditions

Connect with us

  • Contact ST offices
  • Find sales offices & distributors
  • Community
  • Newsroom
  • Events & trainings
  • AI transparency

Browse

  • Shortcuts
  • Sitemap

Compliance, ethics & privacy

  • Ethics and compliance
  • ST ethics hotline
  • Privacy portal

Follow us

  • Twitter
  • Linkedin
  • Instagram
  • Facebook
  • Youtube

Legal

  • All rights reserved © 2026 STMicroelectronics
  • Terms of use
  • Sales terms & conditions
  • Trademarks
  • Privacy portal
  • Manage cookies