cancel
Showing results for 
Search instead for 
Did you mean: 

Main Config: These peripherals still have some not configured or wrong parameter values:[SYS_M4] issue

jovewu
Associate

The board I'm using is STM32H747I-DISCO, and the tool I installed is STM32CubeIDE 1.19.0.

I want to build a static library based on it.

Therefore, I run the following steps to create the library.
File -> New -> STM32 Project

jovewu_4-1763621334071.png

jovewu_5-1763621395440.png

jovewu_6-1763621438526.png

jovewu_7-1763621469814.png

At this time, I got the following WARNING meesage.

jovewu_8-1763621505577.png

Does anyone know how to solve this issue?

 

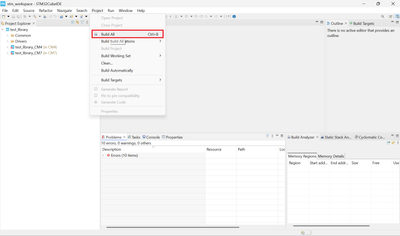
I tried to build the generated project using the following actions.
jovewu_10-1763621648795.png

And then, I got the following errors.

jovewu_11-1763621722958.png


However, this file already exists, as shown in the image below.

jovewu_12-1763622072272.png

 

Did I make any mistakes in the steps I took to create the library? And how can I resolve these issues?

 

1 ACCEPTED SOLUTION

Accepted Solutions
Ghofrane GSOURI
ST Employee

Hello @jovewu 

To resolve this issue , please follow those steps :

- Open the two files : stm32h7xx_hal_conf.h. and stm32h7xx_hal.h 

- Right click on the  stm32h7xx_hal.h  then select show in option then System  Explorer

GhofraneGSOURI_1-1763720210820.png

This will open the path where the file is placed , copy the path 

GhofraneGSOURI_2-1763720295719.png

 

- Right click on the CM4  project --> Properties -->C/C++ Build -->Settings -->MCU/MPU GCC compiler -->include paths : add the copied path --> Apply and close 

GhofraneGSOURI_0-1763720027063.png

- Do the same thing for the stm32h7xx_hal_conf.h

- Redo the work for your CM7 project 

Then build your two projects : will get 0 Errors 0 warnings 

GhofraneGSOURI_3-1763720502706.png

GhofraneGSOURI_4-1763720576196.png

THX

Ghofrane

 

To give better visibility on the answered topics, please click on Accept as Solution on the reply which solved your issue or answered your question.

View solution in original post

3 REPLIES 3
Ghofrane GSOURI
ST Employee

Hello @jovewu 

I'm currently checking this behavior. I will get back to you asap.

THX

Ghofrane

To give better visibility on the answered topics, please click on Accept as Solution on the reply which solved your issue or answered your question.

Ghofrane GSOURI
ST Employee

Hello @jovewu 

To resolve this issue , please follow those steps :

- Open the two files : stm32h7xx_hal_conf.h. and stm32h7xx_hal.h 

- Right click on the  stm32h7xx_hal.h  then select show in option then System  Explorer

GhofraneGSOURI_1-1763720210820.png

This will open the path where the file is placed , copy the path 

GhofraneGSOURI_2-1763720295719.png

 

- Right click on the CM4  project --> Properties -->C/C++ Build -->Settings -->MCU/MPU GCC compiler -->include paths : add the copied path --> Apply and close 

GhofraneGSOURI_0-1763720027063.png

- Do the same thing for the stm32h7xx_hal_conf.h

- Redo the work for your CM7 project 

Then build your two projects : will get 0 Errors 0 warnings 

GhofraneGSOURI_3-1763720502706.png

GhofraneGSOURI_4-1763720576196.png

THX

Ghofrane

 

To give better visibility on the answered topics, please click on Accept as Solution on the reply which solved your issue or answered your question.

Hello Ghofrane,

Yes, this solution is feasible.

THX

JoveWu