cancel
Showing results for 
Search instead for 
Did you mean: 

If it's possible to increase the payload by more than 20 bytes, FUOTA - App to STM32WB55

sibort50
Associate II

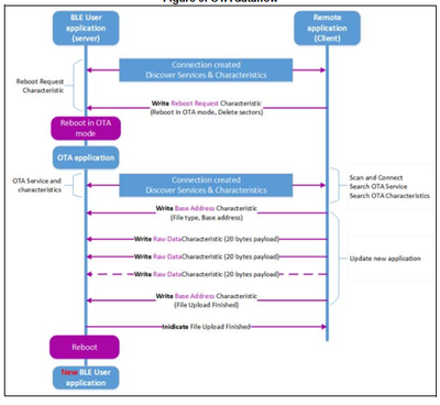
A development collaborator on the application is trying to improve the performance of transmitting the payload between the app and the board containing the STM32WB55 microcontroller via BLE. He is asking if he can increase the size beyond 20 bytes in order to reduce the upload time, which is currently 40 seconds (ideally, he wants to reach 6 seconds, the same way I did using the ST BLE Sensor app). The AN5247 documentation recommends writing in 20-byte increments as shown in the image below, and he would like to know if he needs to perform an ACK after each 20 bytes or if he can send directly. Any help would be appreciated.

2 REPLIES 2
sibort50
Associate II

I forgot to include the image that mentions increments of 20 bytes.

sibort50_0-1769439763126.png

 

Christophe Arnal
ST Employee

Hello,

Please refer to that Wiki page

https://wiki.st.com/stm32mcu/wiki/Connectivity:STM32WB_Fast_FUOTA

20 bytes is the default implementation but it could be changed.

Regards.